
Data Analyst
Excel | SQL | Python | Tableau
Welcome to my website! I'm a data analyst with a passion for using data to drive positive change. Here, you can explore my portfolio of work, learn about my journey, and connect with me to unlock valuable insights together. Let's turn numbers into meaningful stories and make a difference!
CERTS & COURSES
| Course | Skills Learned | Tools Used | Time Commitment | Status |
|---|---|---|---|---|
| Google Data Analytics Certificate || Coursera & Google | Data analytics, spreadsheets, SQL, Tableau, R, data aggregation, data cleaning, data calculations, data ethics, data visualization, presentations, problem solving, structured thinking | Google Sheets, SQL, Tableau, Excel, R, Big Query | 6 Months | Completed |
| Data 6300 || MTSU Data Science, Graduate Certificate Program | Data wrangling, exploratory data analysis (EDA), data visualization, descriptive and inferential statistics, machine learning concepts, and database management. | Python, Excel, Jupiter Notebook | 7 Weeks | Completed |
| Data 6310 || MTSU Data Science, Graduate Certificate Program | Data profiling, data cleaning, data visualization, dimensionality reduction, clustering techniques, and association rule mining. | Python, Excel, Jupiter Notebook | 7 Weeks | Completed |



In my portfolio, you'll find a collection of data analysis projects that showcase my skills, creativity, and problem-solving abilities.

Hey there! I'm a data professional who's all about uncovering insights, making smart decisions, and driving real change. With a background in education and a newfound love for data analytics, I bring a fresh perspective to the field.My journey into data analytics started with a burning curiosity to unravel the stories hidden within the numbers. I jumped into the Google Data Analytics certificate course and got hands-on with data analysis, visualization, and interpretation. It was an eye-opening experience that set me on the path to a career in data.What really gets me pumped about data analytics is its power to turn raw data into actionable insights. I thrive on diving deep into datasets, spotting patterns, and transforming complex information into visuals that tell a compelling story.When I'm not busy crunching numbers, you can find me indulging in my passion for reading and movies. They're my escape and a great way to broaden my horizons. I'm always up for learning new things and staying on top of the latest developments in data analytics.Looking ahead, my goal is to bring together my diverse background, data skills, and passion for making things better. I want to be part of a collaborative team where we can turn data into actionable insights that drive real impact.Let's connect and explore how we can harness the power of data to make a difference. I'm excited to team up with fellow data enthusiasts and create a world where decisions are driven by solid insights.
Excel | Dynamic Dashboard

In this project, I developed an Excel Road Accident Dashboard to analyze and visualize traffic accident data for the years 2021 and 2022. The aim was to gain valuable insights that can shape road safety policies and reduce casualties resulting from accidents. Through this project, I showcased my expertise in data analysis and visualization using Excel.
Key Features
Interactive dashboard presenting key insights on road accidents and casualties
Data filtering options by accident dates (month and year) and rural/urban setting
Visual representations of data using various charts, including bar charts, donut charts, tree maps, and line charts
Custom number formatting to highlight the magnitude of total casualties
Methodology
Utilized a dataset in XLSX format with 21 fields and 32,000 rows obtained from Kaggle
Converted the data into a table format for efficient filtering and sorting
Performed data cleaning by checking for null values and correcting typos
Extracted month and year information from accident dates using Excel functions
Generated pivot tables to analyze primary and secondary Key Performance Indicators (KPIs)
Identified trends and patterns in accident severity and vehicle types involved
Examined casualties by different vehicle types and their contributions to total casualties
Analyzed monthly comparisons of casualties between the current and previous years
Determined maximum casualties by road type and distribution of casualties by road surface
Explored the relationship between casualties by area/location and day/night periods
Impact
The Excel Road Accident Dashboard provides essential information to stakeholders, including the Ministry of Transport, Road Transport Department, Police Force, Emergency Services Department, Road Safety Corps, Transport Operators, Traffic Management Agencies, Public, and Media. These insights can assist in shaping road safety policies, allocating resources effectively, and implementing targeted interventions to reduce casualties and enhance road safety.
Insights
I am excited to share this project and discuss its implications with professionals in the field. Feel free to explore the interactive dashboard and reach out to me for further information, collaboration, or any insights you may have. Let's work together towards safer roads and a brighter future
Python & Tableau | Dashboard London Bike Ridest

This project is an end-to-end data analyst portfolio project that demonstrates the process of gathering, exploring, manipulating, and visualizing data. The data used in this project is the London bike sharing data set, which is publicly available on Kaggle
Key Features
Data gathering: The project uses Python libraries to programmatically download the data set from Kaggle.
Data exploration and assessment: The pandas library is used to explore and assess the data, including checking for missing values, identifying data types, and calculating summary statistics.
Data manipulation: The data is manipulated using pandas to clean and prepare it for visualization. This includes renaming columns, handling missing values, and creating new calculated fields.
Data visualization: Tableau is used to create five visualizations of the data:
Total number of bike rides
Moving average of bike rides
Heatmap of temperature vs. wind speed
Number of bike rides split by weather and hour (in tooltip)
Number of bike rides split by hour (in tooltip)
User-defined parameters: The dashboard includes user-defined parameters that allow users to control the moving average period.
Set actions: Set actions are used to link the moving average chart to the other visualizations on the dashboard so that selecting a different time period on the moving average chart will update the other visualizations accordingly.
Methodology
Data gathering: The data is downloaded from Kaggle using the kaggle API.
Data exploration and assessment: The data is explored and assessed using pandas.
Data manipulation: The data is manipulated using pandas to clean and prepare it for visualization.
Data visualization: Tableau is used to create the visualizations.
Dashboard design: The visualizations are arranged into a dashboard and interactive features are added using set actions and user-defined parameters.
Insights
The project provides insights into the patterns and trends of bike sharing in London. For example, the moving average chart can be used to see how the number of bike rides changes over time, and the heatmap can be used to see how the number of bike rides is related to temperature and wind speed.
Impact
This project can be used as a portfolio project for data analysts to showcase their skills in data gathering, exploration, manipulation, and visualization. It can also be used as a learning resource for people who are interested in learning how to use Python and Tableau for data analysis.
SQL | Walmart Sales Analysis

lThis project explores Walmart sales data using SQL queries to gain insights into top-performing branches, products, sales trends, and customer behavior. The data was obtained from the Kaggle Walmart Sales Forecasting Competition. It aims to identify areas for improvement and optimization of sales strategies.
Methodology
This project leverages SQL queries to analyze the Walmart sales data stored in a relational database.
Data Wrangling and Cleaning:
The Walmart sales dataset is imported into a relational database management system MySQL.
The data is organized into appropriate tables with relevant columns.
The data is inspected for missing or null values.
Feature Engineering:
New features are generated from existing columns to enhance analysis:
timeofday:Categorizes transactions into morning, afternoon, or evening.
dayname: Extracts the day of the week from the transaction date.
month_name: Extracts the month from the transaction date.
SQL Queries:
SQL queries are written to answer the key questions listed above.
Queries may involve aggregation functions, joins, filtering, and grouping to extract meaningful insights from the data.
Insights
The results of the SQL queries are analyzed to identify patterns and trends in the data.
Reports are generated to summarize the findings and present them in a clear and concise manner..
TAbleau | Supervisor Evaluation Dashboard
This project uses anonymized supervisor evaluation data exported from Student Learning & Licensure (SLL) to create a dynamic, high-level Tableau dashboard for accreditation and leadership reporting.
The dashboard visualizes evaluation trends, performance benchmarks, and alignment between student and mentor assessments. It provides actionable insights for continuous improvement under CAEP standards.
This project uses a de-identified dataset derived from institutional evaluation data. Names, emails, IDs, and other personally identifiable information have been replaced with anonymized values while preserving the original structure and analytical accuracy..
🛠 Tools & Skills
Excel (Power Query), Tableau (Public & Reader)
Data cleaning • Data modeling • Z-score normalization • Data visualization • Dashboard design • KPI analysis • Higher education reporting
🔍 Key Questions Answered
How do average supervisor evaluation scores compare across terms?
Which supervisors consistently perform above or below the overall average?
How aligned are student and mentor assessments?
Which rubric categories show the greatest variability or improvement trends?
How many evaluations were completed by each supervisor and assessor role?
📄 What I Did
Data Prep (Power Query) – Cleaned and merged multiple SLL rubric exports; standardized column headers, extracted term data, and linked placement data.
Modeling & Metrics – Calculated z-scores for normalized performance comparison; grouped rubric elements into evaluation categories.
Design & Build – Created Tableau visuals for KPI summary, z-score comparison, term trends, student vs. mentor feedback, and supervisor summaries.
Optimization – Applied filters (Term, Assessor Role), custom color palettes (MTSU Blue), and responsive layout for Tableau Public and Reader.
Delivery – Packaged internal .twbx for leadership and anonymized version for Tableau Public portfolio use.
📈 Key Insights
Supervisor averages show consistent improvement between Fall and Spring terms.
Mentor and student ratings are closely aligned, with only slight variance by category.
Z-score visualization identifies top-performing supervisors and those requiring support.
KPI section enables quick CAEP evidence reporting without manual data aggregation.
🪞 Reflection
This project deepened my understanding of end-to-end data visualization workflows—from raw exports and Power Query transformations to calculated fields and executive-level dashboards in Tableau.
It also reinforced how thoughtful data normalization (z-scores) can improve fairness and comparability in performance reporting.
📷 Screenshots
🔗 Links
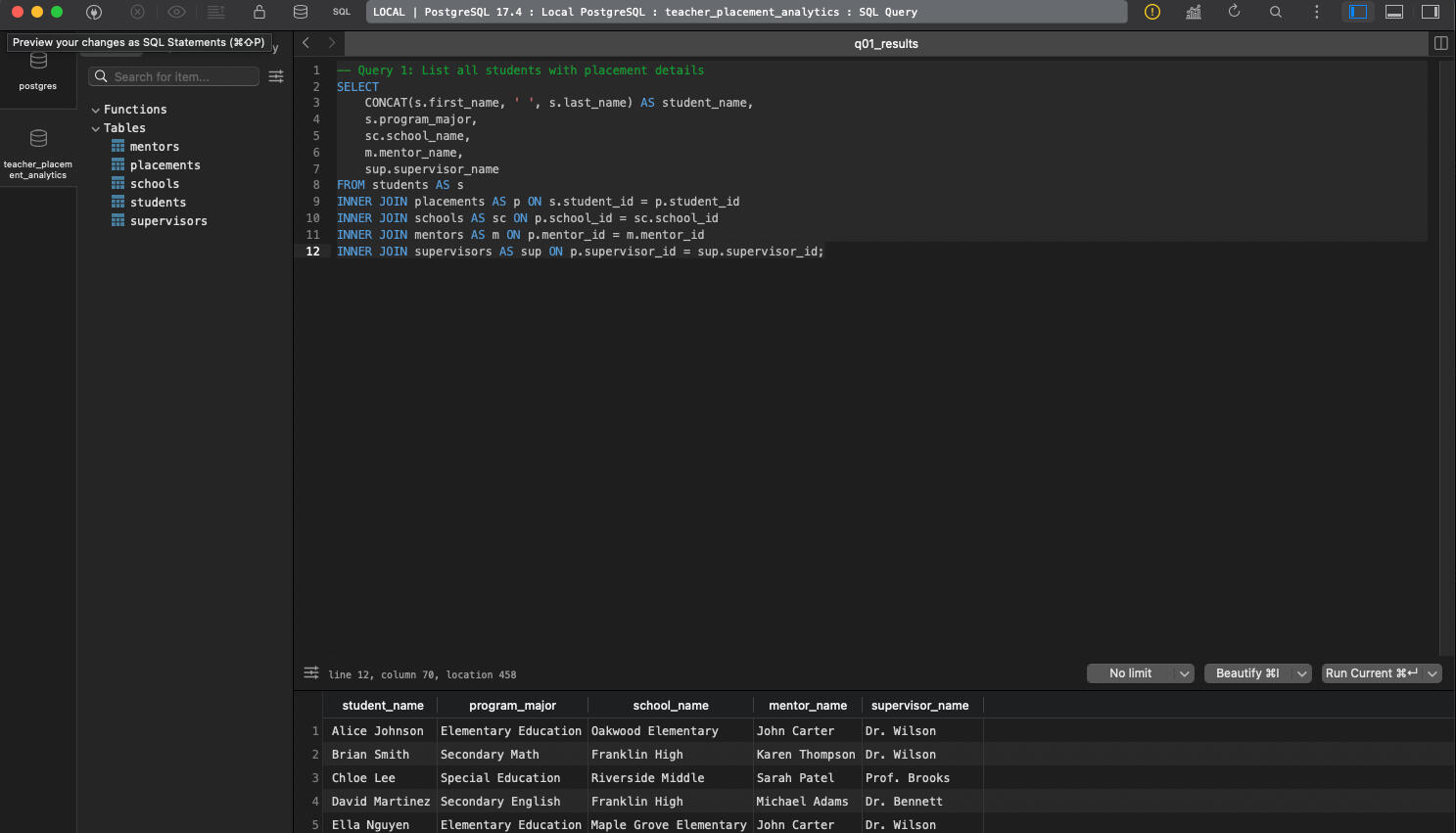
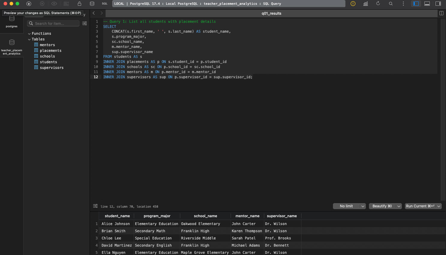
SQL | Teacher Placement Analytics
This project uses a fictional teacher placement dataset to simulate real reporting tasks in higher education. I designed a relational database schema and wrote 12 SQL queries to answer key business questions about student placements, mentor loads, and school performance.
🛠 Tools & Skills
PostgreSQL, TablePlus
SQL (multi-table JOINs, GROUP BY, CASE statements, subqueries, window functions)
🔍 Key Questions Answered
Which mentors supervised the most students?
What are the average GPAs by program major for placed students?
Which schools had the highest evaluation scores?
How do schools rank by placement volume and average scores within each district?
📄 What I Did
Designed a relational schema with tables for students, schools, mentors, supervisors, and placements.
Inserted sample data to simulate real placement scenarios.
Wrote 12 SQL queries showcasing core analyst skills:
JOINs and aggregations for summary reporting.
CASE statements to categorize supervisors by workload.
Subqueries to find students performing above average.
Window functions (RANK and PARTITION BY) to rank schools by performance.
Captured screenshots of each query and its results to provide proof of execution.
📈 Key Insights
John Carter supervised the most students (2 placements), while other mentors supervised only 1 student each.
Maple Grove Elementary had the highest average final evaluation score (95.0).
Students in Secondary Math had the highest average GPA (3.8), while Special Education students had the lowest (3.2).
🪞 Reflection
This project helped me strengthen my SQL skills beyond basic SELECT statements. I became more confident using JOINs, GROUP BY, CASE statements, subqueries, and window functions to answer real-world business questions. It also reinforced the importance of designing a clean, relational schema before writing queries. Working with a fictional dataset gave me the opportunity to simulate realistic reporting tasks from my current role in higher education while building a portfolio-ready project.
📷 Screenshots
🔗 Links